помещики Парпура
Самон Григорьев Парпура и его потомки
| Lemyp Модератор раздела
Москва Сообщений: 785 На сайте с 2014 г. Рейтинг: 564 | Наверх ##
20 октября 2025 21:48 Парпура, Самон Григорьевич Парпура, Самон Григорьевич (не Симон) – доктор медицины; сын губ. секр. Григория Моисеевича, П. родился в Новгород-Северском 15-го ноября 1798 г.; 1-го августа 1810 года, по окончании курса в Новгород-Северском поветовом училище, поступил там же в губернскую гимназию, где также кончил курс, а 10-го сентября 1815 г. определился в Московский Университет. 23-го ноября 1820 г. он с отличным аттестатом был выпущен, получив звание лекаря, и определен в Московский военный госпиталь, где 6-го мая 1821 г. утвержден был лекарем 2-го отделения. 18-го мая 1830 г. П. по законном испытании был утвержден в степени доктора медицины за представленную диссертацию «De remediorum domesticorum usu atque praestantia» (M., 1830, 8°, 39 стр.). Выйдя в отставку, П. в 1831–1838 гг. жил в своем имении – селе Богородицком Ефремовского уезда Тульской губернии, где в 1834 г. энергично боролся с холерной эпидемией; затем он проживал вольнопрактикующим врачом в Москве. Умер в 1863 г. Архив Департамента Герольдии (дело по прошениям П., 1861 г.); Л. Ф. Змеев, «Русские врачи-писатели», вып. II, СПб., 1886. Источник: Русский биографический словарь / изд. под наблюдением пред. Имп. Рус. ист. о-ва А. А. Половцова. - Санкт-Петербург : Имп. Рус. ист. о-во, 1896-1913. / Т. 13: Павел, преподобный - Петр (Илейка). - 1902. - [2], 711 с. взято с сайта, и на нескольких других сайтах продублировано. --- Куразеевы, Романовы, Муравьевы - Старая Бесовка и Александровка, Ульян. обл.
Петрухины, Лёгенькие, Колобковы, Климовы - Ефремовский у. Тул. губ.
Морозовы, Буровы, Сибирцевы, Ивановы - Чернский у. Тул. губ. | | |
| Lemyp Модератор раздела
Москва Сообщений: 785 На сайте с 2014 г. Рейтинг: 564 | Наверх ##
20 октября 2025 22:12 Впервые Самон Григорьевич Парпура упоминается в метрических книгах нашего прихода с января 1832 года. В 1829 году упоминаний о нем нет, а метрические книги за 1830 и 1831 годы не сохранились. До того крестьянами владел Дмитрий Иванович Епанчин, а ранее его отец Иван Васильевич Епанчин.
В ревизских сказках 1834 дату продажи крестьян не указывает ни сам Самон Григорьевич Парпура, ни продавец Дмитрий Иванович Епанчин. Но можно уверенно сделать вывод, что сия продажа произошла в 1830 или 1831 году. --- Куразеевы, Романовы, Муравьевы - Старая Бесовка и Александровка, Ульян. обл.
Петрухины, Лёгенькие, Колобковы, Климовы - Ефремовский у. Тул. губ.
Морозовы, Буровы, Сибирцевы, Ивановы - Чернский у. Тул. губ. | | |
| Lemyp Модератор раздела
Москва Сообщений: 785 На сайте с 2014 г. Рейтинг: 564 | Наверх ##
20 октября 2025 22:20 По поводу вышеупомянутого лечения от холеры имею сказать, что в 1834 году в нашем приходе не зафиксировано смертей от холеры, в отличие от 1855 и 1860 годов. И в отличие от других приходов. Так что нам очень повезло, что Самон Григорьевич решил приобрести имение у Епанчина. --- Куразеевы, Романовы, Муравьевы - Старая Бесовка и Александровка, Ульян. обл.
Петрухины, Лёгенькие, Колобковы, Климовы - Ефремовский у. Тул. губ.
Морозовы, Буровы, Сибирцевы, Ивановы - Чернский у. Тул. губ. | | |
| Lemyp Модератор раздела
Москва Сообщений: 785 На сайте с 2014 г. Рейтинг: 564 | Наверх ##
21 октября 2025 0:00 Спасибо Яндекс-архивам!
Судя по ИВ Москвы, Самон Григорьевич живет в доме графини Мамоновой с 1823 по 1825 год один, с 1826 по 1829 с женой Надеждой Павловной. Возраст его указан там верно (если верить источнику из первого сообщения в отношении даты рождения, дата смерти указана неточно), значит, можно надеяться, что и возраст жены указан верно, она младше на 4 года.
в МК встречаются записи о рождении старших дочерей Парпуры: 20.06.1826 род. Любовь и 1.02.1828 род. Юлия. София родилась уже у нас, крещена в Богородицком, как и Павел. Сергей рожден вероятно у нас, но МК не сохранилась, умер у нас. Евгений? откуда я его взяла? --- Куразеевы, Романовы, Муравьевы - Старая Бесовка и Александровка, Ульян. обл.
Петрухины, Лёгенькие, Колобковы, Климовы - Ефремовский у. Тул. губ.
Морозовы, Буровы, Сибирцевы, Ивановы - Чернский у. Тул. губ. | | |
| Lemyp Модератор раздела
Москва Сообщений: 785 На сайте с 2014 г. Рейтинг: 564 | Наверх ##
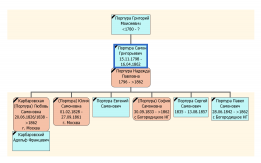
25 октября 2025 13:51 25 октября 2025 13:52 Древо Самона Григорьевича вот здесьИ древо из моего ДЖ
 --- Куразеевы, Романовы, Муравьевы - Старая Бесовка и Александровка, Ульян. обл.
Петрухины, Лёгенькие, Колобковы, Климовы - Ефремовский у. Тул. губ.
Морозовы, Буровы, Сибирцевы, Ивановы - Чернский у. Тул. губ. | | |
| tipsinadasha Новичок
Сообщений: 21 На сайте с 2025 г. Рейтинг: 8 | Наверх ##
7 ноября 2025 19:02 7 ноября 2025 19:02 Добрый день. Начинаю изучать ветку мужа и в альбоме нашла такое фото. Может Парпура Григорий Вакулович чей-то ваш?)))
  --- Типсины г. Колпашево, Казанцевы Алтайский край, Куяча, Коротаевы Алтайский край, Усть-Порозиха, Васильевы Белгородская область, РовнЫ, хутор Ровный, Марусовы Крисанова-Пятница | | |
| Lemyp Модератор раздела
Москва Сообщений: 785 На сайте с 2014 г. Рейтинг: 564 | Наверх ##
11 ноября 2025 17:42 tipsinadasha написал: [q] Добрый день. Начинаю изучать ветку мужа и в альбоме нашла такое фото. Может Парпура Григорий Вакулович чей-то ваш?)))[/q]
У вас нет информации, кто он вам? какого примерно года эта фотография? --- Куразеевы, Романовы, Муравьевы - Старая Бесовка и Александровка, Ульян. обл.
Петрухины, Лёгенькие, Колобковы, Климовы - Ефремовский у. Тул. губ.
Морозовы, Буровы, Сибирцевы, Ивановы - Чернский у. Тул. губ. | | |
| Lemyp Модератор раздела
Москва Сообщений: 785 На сайте с 2014 г. Рейтинг: 564 | Наверх ##
13 ноября 2025 19:29 Нашла брак Самона Григорьевича Парпуры в 1825 в Москве. "понялъ за себя служившаго въ Императорскомъ форфоровомъ Заводѣ умершаго Губернскаго Секретаря Димитрія Кулибина жену Его вдову Надѣжду Павлову Кулибину году, невѣста вторымъ бракомъ". Пока Дмитрия Кулибина не нашла - везде семья изобретателя Кулибина вмешивается )) Вот бы первый брак Надежды Павловны найти, узнать из какого она рода. --- Куразеевы, Романовы, Муравьевы - Старая Бесовка и Александровка, Ульян. обл.
Петрухины, Лёгенькие, Колобковы, Климовы - Ефремовский у. Тул. губ.
Морозовы, Буровы, Сибирцевы, Ивановы - Чернский у. Тул. губ. | | |
| tipsinadasha Новичок
Сообщений: 21 На сайте с 2025 г. Рейтинг: 8 | Наверх ##
15 ноября 2025 23:04 15 ноября 2025 23:07 Lemyp написал: [q] tipsinadasha написал:
[q] Добрый день. Начинаю изучать ветку мужа и в альбоме нашла такое фото. Может Парпура Григорий Вакулович чей-то ваш?)))
[/q]
У вас нет информации, кто он вам? какого примерно года эта фотография?[/q]
я думаю это примерно 1870 год. Он не родственник мужу, это друг его прадедушки, корни ведут из Полтавской губернии и село Лотошное в то время Барнаульская, вообще по сх переписи 1917 г. Парпура очень много в Лотошное --- Типсины г. Колпашево, Казанцевы Алтайский край, Куяча, Коротаевы Алтайский край, Усть-Порозиха, Васильевы Белгородская область, РовнЫ, хутор Ровный, Марусовы Крисанова-Пятница | | |
| Lemyp Модератор раздела
Москва Сообщений: 785 На сайте с 2014 г. Рейтинг: 564 | Наверх ##
16 ноября 2025 11:36 16 ноября 2025 11:37 tipsinadasha написал: [q] я думаю это примерно 1870 год. Он не родственник мужу, это друг его прадедушки, корни ведут из Полтавской губернии и село Лотошное в то время Барнаульская, вообще по сх переписи 1917 г. Парпура очень много в Лотошное
[/q]
Большое спасибо!!!! --- Куразеевы, Романовы, Муравьевы - Старая Бесовка и Александровка, Ульян. обл.
Петрухины, Лёгенькие, Колобковы, Климовы - Ефремовский у. Тул. губ.
Морозовы, Буровы, Сибирцевы, Ивановы - Чернский у. Тул. губ. | | |
|