Чернявские
Общая тема
| К данной теме присоединена тема "Чернявские" (4 июня 2021 17:28)
|
| Эта тема была выделена из темы "Чесноковы" (4 июня 2021 17:30)
|
| К данной теме присоединена тема "Чернявские" (4 июня 2021 17:32)
|
| radmila70 Санкт-Петербург Сообщений: 8726 На сайте с 2013 г. Рейтинг: 1185
| Наверх ##
16 августа 2021 7:05 Чернявская елизавета тимофеевна жилв петербурге до 1917 1 рота ныне красноармейская дом 18 фрагмент переписки --- Если поискать в архиве, можно найти что-то интересное. Если поискать в частной коллекции - что-то уникальное.
| | |
| Tatyana008 Новичок
Малахово, Заокский р-н Сообщений: 2 На сайте с 2021 г. Рейтинг: 4 | Наверх ##
17 сентября 2021 21:08 Добрый вечер! Может кто подскажет, куда мне обратиться? Хочу найти информацию о предках моего деда Чернявского Тимофея Григорьевича из г. Мелитополя Запорожской области. Он умер до моего рождения а начале 70-х, работал на заводе "Автогидроагрегат" в Мелитополе. Что еще нужно о нем знать, чтобы что-то найти. Премного благодарна. | | |
| znikanorov Новичок
Москва Сообщений: 2 На сайте с 2021 г. Рейтинг: 3 | Наверх ##
6 октября 2021 11:50 Добрый день! Не поможете форумчане, может кто случайно натыкался на информацию? Ищу любую информацию о детях надворного советника из Тифлиса, Чернявский Василий Дмитриевич! Дети многие рождены в Тифлисе Борис Леонидович 16(03).08.1902 Леонид Леонидович - около 1900 Николай Васильевич 1870 Леонид Васильевич - около 1876 Олимпиала Васильевна около 1879 Зинаида Васильевна около 1881 Валентин Васильевич - около 1887 Евгения Васильевна 1889 Игорь Валентинович 10.10.1908 Всеволод Николаевич Сидельников (сын Олимпиады Васильевны) 18(05).08.1900 | | |
| Alexwhite74 Новичок
Сообщений: 1 На сайте с 2021 г. Рейтинг: 4 | Наверх ##
26 ноября 2021 16:19 Всем благ. Пытаюсь понять и найти полноценные корни по отцу. Александр Иванович. Умер 19.. Не помню год но сам его видел когда малым был, бабушка Галина отчества без понятия. Узники колымы. По табличке на камне Дед на Колыме был за долго до начала 2 войны , бабуня помню говорила 22года ему было когда встретились??? ,полной истории и цифр кот наплакал. В 1980 развод, мой отец уехал в Киев, после уехала бабушка. Отец умер был ликвидатором АС Чернобыля, Судя по алгоритму переезда отца на Украину это есть какие-то близкие родственники в самом Киеве, первое по бабуле хотя??? Судя по рассказу дед был из бандеры??? На Колыме оказался как кулак собственно западенцы [западные] эта часть являлась вторым родоносящим местом фамилии и имели прямые корни Польской империи которая делилась на кланы общины и болие цевилизованные общества к которым и относится наша фамилия. Наша фамилия несёт как минимум два герба и один из них по сей день действующий так как содержал 40%всей Польши, дворянское сословие, шляхты, наша фамилия содержало своё войско, к нам царь на поклон подходил за помощью и судя по истории нам была отдана вся западная Украина в плоть до Крыма. Наша фамилия была 90% гарантии родства в таких городах как Киев, Майкоп, феодосия, Керчь и вся западная Украина. Под нами было образование, медицина, искусство политические отношения решал король или царь хз но не без участия нашей фамилии так как наша фамилия содержало большую часть войск Польши и имело непосредственное отношение таких мероприятий как войны. Странно, по сей день наша фамилия не сползает с полит коррекции образования имет лаурятов, докторов, магистров. Имеет ярких Политиков в разных странах типо клан для особоприближённых. Родня пора помогать своим, если сплотимся то может царя сместим в России. Вот такая наша фамилия. Ищю родню в Канаде или в Австралии отец скемто переписывался даже одну посылку из этих двух стран присылали по словам мамы. Ладно всем не болеть. | | |
| vikont31 Новичок
Сообщений: 26 На сайте с 2021 г. Рейтинг: 26 | Наверх ##
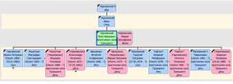
28 ноября 2021 18:27 28 ноября 2021 20:38 ЦГИАК, фонд 127, опись 1079, дело 1004 Таращанский уезд, Киевская губ., село Янишовка (нов. Ивановка). Церковь Покрова Пресвятої Богородиці Запись о браке, 1902 год, 25 мая Жених крестьянин села Янишовки, НиконЪ АфанасьевЪ Чернявский, холост первым браком, православного вероисповедания, 24 года. Невеста Крестьянка села Янишовки, Анисия Васильевна, дочь Перегуды , первым браком, православного вероисповедания, 22 года.
Источник: сайт Память народа. Чернявский Иван Никонович 1903 года рождения. В 1944 году пропал без вести. Жена Чернявская Устина Ив.
Ищу более подробную информацию о них | | |
JujiНовичок  Николаев Сообщений: 2 На сайте с 2022 г. Рейтинг: 10 | Наверх ##
27 января 2022 1:18 31 января 2022 19:06 Добрый день Интересуют Чернявские из Николаевской области. (Николаевский район, ранее Новоодесский район, Ранее Николаевская губерния Херсонский уезд) Изучила Метрические книги села Троицкое 1876 - 1890 гг, выписала всех Чернявских, упорядочила возможно с ошибками, но связать с моими не смогла. может кто-то может дополнить. (там же видела много Ткаченко, Гузь, Панна, Пономарёвы, Клименко, Павленко)
     | | Лайк (1) |
kalendi Санкт Петербург Сообщений: 1952 На сайте с 2013 г. Рейтинг: 1438 | Наверх ##
6 апреля 2022 20:44 6 апреля 2022 20:56 Уважаемые форумчане! В выкупном деле Ф.577 О.11 Д 362 Чернявские Е.Ф.и М.И.значатся владельцами Ново Анновки Верхнеднепровского уезда Екатеринославской губ. Дело это я не смотрела. М.б.есть сведения об этих Чернявских ? https://fgurgia.ru/imageViewer...2WnpPCzg== э.с.26 Ищу связь с семьей Венцлавовичей и Пац Помарнацких .В 1886 г. эту Ново Анновку продают дети Оттона Венцлавовича.Они проживали в им.Галин ,недалеко от Вильнюса.Никаких предположений у меня нет,как эта Ново-Анновка стала принадлежать Венцлавовичам . РГИА Ф.593 О.8 Д.532. --- Буду благодарна за любые сведения о Венцлавовичах,Календо , Церель,Круковских, Бы(е)ховских,Хвощинских,Волочковичах | | |
|