Загрузите GEDCOM-файл на ВГД   [х]
Всероссийское Генеалогическое Древо
На сайте ВГД собираются люди, увлеченные генеалогией, историей, геральдикой и т.д. Здесь вы найдете собеседников, экспертов, умелых помощников в поисках предков и родственников. Вам подскажут где искать документы о павших в боях и пропавших без вести, в какой архив обратиться при исследовании родословной своей семьи, помогут определить по старой фотографии принадлежность к воинским частям, ведомствам и чину. ВГД - поиск людей в прошлом, настоящем и будущем!
Вниз ⇊

Аггеевы

Рязанаская область, Кадом
Ранее Темниковский уезд, Тамбовской губернии

← Назад    Вперед →Страницы: 1 * 2 Вперед →
Модератор: Tsyplakova_ea
Tsyplakova_ea
Модератор раздела

Москва
Сообщений: 255
На сайте с 2022 г.
Рейтинг: 84
Благодаря ГАРО

Константин Григорьев Аггеев родился 19 мая 1862 года по старому стилю
Родители Кадомский мещанин Григорий Петров Аггеев и законная жена его Анастасия Силантиева, оба православного исповедания.
Поручители: Кадомский мещанин Алексей Иванов Агеев и мещанская девица Анна Онисимова Красильникова

Основание: ГАРО. Ф.627. ОП.242.Д.205.Л.178 об.-179 (Троицкая церковь)

Бракосочетание в Части Второй "О Бракосочетавшихся за 1891 год"

09.01.1891 по старому стилю
Уволенный в запас арсии ефрейтор бывшей Борисоглебской местной команды Константин Григорьев Аггеев, православного вероисповедания, холост, 28 лет

Кадомская мещанская дочь Мария Гаврилова Цедилина, православного вероисповедения, девица, 21 год

Поручители по женихе: отставной солдат Алексей Иванов Аггеев и мещанин Алексей Григорьев Аггеев
по невесте Кадомские мещане Петр Васильев Батышев и Петр Егоров Буренин

Основание: ГАРО.Ф.627.ОП.259.Д.6.Л.100 об.-101

Прикрепленный файл: Аггеевы.jpg
---
Лощинины, Салаевы, Агеевы, Тарунины, Ильины, Цедилины, Шемякины, Федотовы - Рязанская обл. рп. Кадом
Цыплаковы, Бородкины - Рязанская обл., с Бурминка
Евграфовы - Ярославль, Тутаевский район, Тутаев, Никульское
Кумины - Темников, рес. Мордовия
Карасевы - Наровчат, Пензенская обл.
Tsyplakova_ea
Модератор раздела

Москва
Сообщений: 255
На сайте с 2022 г.
Рейтинг: 84
Следующую информацию, которую мне удалось узнать

Что у Константина Григорьева Аггеева родилась сестра Пелагея Григорьева Аггеева 28 сентября 1859 года по старому стилю
Родители Кадомский мещанин Григорий Петров Аггеев и законная жена его Анастасия Силантиева, оба православного исповедания. (Ф.627. Оп.242. Д.205. Л.23
об.)
---
Лощинины, Салаевы, Агеевы, Тарунины, Ильины, Цедилины, Шемякины, Федотовы - Рязанская обл. рп. Кадом
Цыплаковы, Бородкины - Рязанская обл., с Бурминка
Евграфовы - Ярославль, Тутаевский район, Тутаев, Никульское
Кумины - Темников, рес. Мордовия
Карасевы - Наровчат, Пензенская обл.
Tsyplakova_ea
Модератор раздела

Москва
Сообщений: 255
На сайте с 2022 г.
Рейтинг: 84

Tsyplakova_ea написал:
[q]
Следующую информацию, которую мне удалось узнать

Что у Константина Григорьева Аггеева родилась сестра Пелагея Григорьева Аггеева 28 сентября 1859 года по старому стилю
Родители Кадомский мещанин Григорий Петров Аггеев и законная жена его Анастасия Силантиева, оба православного исповедания. (Ф.627. Оп.242. Д.205. Л.23
об.)
[/q]


У Константина Григорьева Аггеева - жена Мария Гавриловна Цыдилина рождена 09.02.1865 по старому стилю
Родители Мещанский сын Гаврил Иванов Цыдилин коренной житель г. Кадома и законная жена его Прасковья Иванова, оба православного исповедания

Восприемники: Купец Алексей Иванов Цыдилин и мещанская девица Пелагея Иванова Ражнова.

Основание ГАРО.Ф.627.Оп.259.Д.19.Л.3.об.-4
МК Преображенской церкви города Кадом, Темниковского уезда Тамбовской губернии

---
Лощинины, Салаевы, Агеевы, Тарунины, Ильины, Цедилины, Шемякины, Федотовы - Рязанская обл. рп. Кадом
Цыплаковы, Бородкины - Рязанская обл., с Бурминка
Евграфовы - Ярославль, Тутаевский район, Тутаев, Никульское
Кумины - Темников, рес. Мордовия
Карасевы - Наровчат, Пензенская обл.
Tsyplakova_ea
Модератор раздела

Москва
Сообщений: 255
На сайте с 2022 г.
Рейтинг: 84
В деле 627/259/2 — МК Темниковского уезда г. Кадом Соборная Троицкая церковь 1870-1873гг.
есть запись о смерти 2 февраля 1871г. у «Григория Петрова Агеева дочь девица Пелагея, 12 лет, по сведению полицейского надзирателя Львова»
---
Лощинины, Салаевы, Агеевы, Тарунины, Ильины, Цедилины, Шемякины, Федотовы - Рязанская обл. рп. Кадом
Цыплаковы, Бородкины - Рязанская обл., с Бурминка
Евграфовы - Ярославль, Тутаевский район, Тутаев, Никульское
Кумины - Темников, рес. Мордовия
Карасевы - Наровчат, Пензенская обл.
Tsyplakova_ea
Модератор раздела

Москва
Сообщений: 255
На сайте с 2022 г.
Рейтинг: 84

Tsyplakova_ea написал:
[q]
девица Пелагея Иванова Ражнова
[/q]

Интересно что Пелагея Ивановна встречается и в восприемниках при рождении моей прапрабабушки Натальи Васильевны Окуньковой-Ильиной (в будущем Салаевой) 1872 года рождения
---
Лощинины, Салаевы, Агеевы, Тарунины, Ильины, Цедилины, Шемякины, Федотовы - Рязанская обл. рп. Кадом
Цыплаковы, Бородкины - Рязанская обл., с Бурминка
Евграфовы - Ярославль, Тутаевский район, Тутаев, Никульское
Кумины - Темников, рес. Мордовия
Карасевы - Наровчат, Пензенская обл.
Tsyplakova_ea
Модератор раздела

Москва
Сообщений: 255
На сайте с 2022 г.
Рейтинг: 84
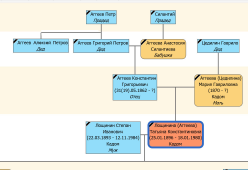
Полное древо по ссылке, а если строить прямое древо до моей прабабушки Татьяны Константиновны 1896 года рождения, то выходит пока так

Агеев Степан

Агеев Казьма Степанович 1762 гр (в РС он именно через А)

Агеев Петр Козьмич 1799 -1848

Аггев Григорий Петров 1826 гр + Анастасия Силантьева 1828 гр

Аггеев Константин Григорьевич 1862 гр + Мария Гавриловна (Цедилина) 1865 гр

Агеева Татьяна Константиновна 1896 гр (Лощинина)


Прикрепленный файл (Агеевы от Степана.html, 175308 байт)
---
Лощинины, Салаевы, Агеевы, Тарунины, Ильины, Цедилины, Шемякины, Федотовы - Рязанская обл. рп. Кадом
Цыплаковы, Бородкины - Рязанская обл., с Бурминка
Евграфовы - Ярославль, Тутаевский район, Тутаев, Никульское
Кумины - Темников, рес. Мордовия
Карасевы - Наровчат, Пензенская обл.
← Назад    Вперед →Страницы: 1 * 2 Вперед →
Модератор: Tsyplakova_ea
Вверх ⇈