GrayRamМодератор раздела Vita sine libertate nihil  В Молдове ППЖ Сообщений: 12344 На сайте с 2009 г. Рейтинг: 8252 | Наверх ##
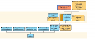
24 декабря 2014 11:32 24 декабря 2014 11:34 В НИАБе мной вновь отысканы ряд архивных дел, после изучения которых я расширил свои познания о мстиславльских Кучуках. Итак, точно установлено происхождение следующих лиц: Кучук Андрей ум. до 1832 г. помещик Мстиславского повету (им.Козинск). Его вдова Бригида Кучукова вела долгую тяжбу в Санкт-Петербурге в Сенате с помещиком Комаром о возврате денежного долга в 56000 злотых и отсудила у него имение. Умерла в 1832 г. в столице, где и похоронена. Их дети: сын - отставной подпоручик Гилярий Андреев, дочь Богумила (по мужу Беляцкая). Жена Гилярия - Дубякова Екатерина Ивановна. Их дети крещены в Рясненском РК костеле: 1836 г. Михаил и в 1840 г. дочь Флиорентина (Франтишка). --- Сведения о моих предках размещены для восстановления истории семьи.
Мой дневник |
Но является ли он отцом этой девицы? Вопрос...
Однако известны и другие представители рода в Витебской губ.
Памятная книжка Витебской губ. 1910 г.
Двинскiй уъздъ. Уездное Казначейство.
Бухгалтеры: нч. Ал-дръ Матв. Сестрженцевичъ-Кучукъ. прв., обуч. въ Спб. Введен, гмн., сл. и дол. 1908 г.
Частная еврейская женская 5-ти классная прогимназiя В. М. Гинцбургъ.
Препод-ли и препод-цы: чистопис. и франц. яз. - Нина Iосиф. Семерженцевичъ-Кучукъ, прв., ок. Двин. ж. гмн., сл. и дол. 1909 г. /это, конечно, описка следует читать Сестрженцевичъ/